Pull the second to last date on a list of Transactions

Greetings,

I am attempting to have a date on a paragraph that states when we last sent our last statement to the customer, this will always be the second to last transaction on the @CustCollectionTrans_TransDate under CollectionLetterLines. Is there an XPath Expression way to do this?

Hi @GrantSchultz ,

Welcome to the Docentric community!

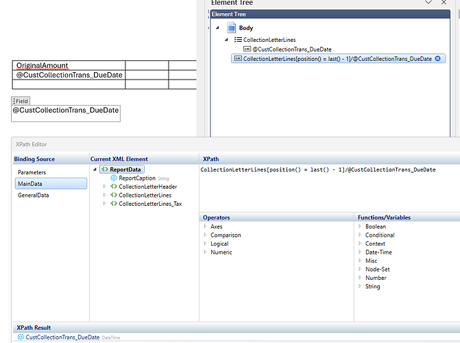
If my understanding is correct, you would need to get a value from the second-to-last record in the list. Here is the XPath expression that worked for me:

CollectionLetterLines[position() = last() - 1]/@CustCollectionTrans_DueDate

Configuration:

Live Preview:

Please give it a try and let us know if that is the solution you needed.

That works! Thank you @Dragana